Microsoft Training SQL Tran
Inside the Workspace screen
SQL Tran is designed as a full integrated development environment (IDE) for database translation. The core of SQL Tran’s functionality is the Workspace screen. This screen contains several areas that help you inspect, analyze, and work with your project.
Header pane
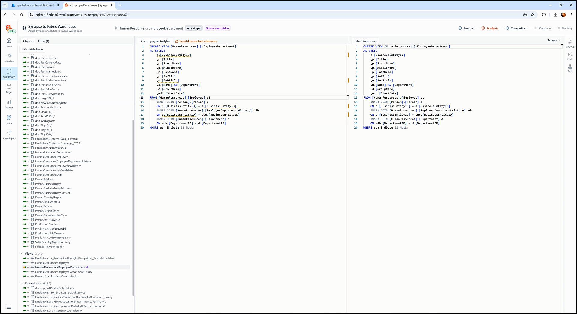
At the top of the screen is a header pane that displays the project name. When a database object is selected, it additionally shows:
- The object’s name
- The object’s complexity level
- The object’s lifecycle status through all five stages
Objects tree
On the left side of the screen is the Objects tab. It displays database objects organized into a tree structure, grouped by type:
TypesTablesViewsProceduresFunctions
Each group has an expandable arrow (e.g., > Tables) and shows how many objects have been processed successfully (e.g., > Procedures (8 of 9)).
Selecting an object in the tree displays its source and translated SQL code in the corresponding editors, allowing for immediate inspection and editing.
To the left of each object name are four small circular status indicators that visually represent the object’s progress through key lifecycle stages. These indicators are:
- First – Reflects both the
ParsingandAnalysisstages. - Second – Represents the
Translationstage. - Third – Represents the
Creationstage by using a split circle: the left half indicates if the object exists in the source staging database, and the right half shows if it exists in the target staging database. - Fourth – Represents the
Testingstage.
The color of each indicator communicates its status:
- Green – The stage completed successfully.
- Red – A failure occurred during the stage.
- Orange – Indicates a partial failure, such as a successful parse but failed analysis.
Hovering the mouse over an object displays a tooltip with textual descriptions for each stage, helping identify any areas that may require attention.
Below the header of the Objects pane is a toggle button that switches between Hide valid objects and Show all objects:
Hide valid objectsfilters the tree to show only objects with translation issues.Show all objectsrestores the full list.
This makes it easy to focus on problematic objects for manual review and correction.
Errors tree
Next to the Objects tab is the Errors tab, which is only visible if errors or limitations were detected during translation.
This pane also organizes issues into groups (e.g., XML METHODS, RECURSIVE QUERY). Each group has an expandable arrow (e.g., > XML METHODS) and shows a count of the errors it contains (e.g., > XML METHODS (8)).
You can expand and collapse groups individually or use the Expand all and Collapse all buttons.
Clicking an error navigates directly to the related database object, allowing inspection in the source and target panes.
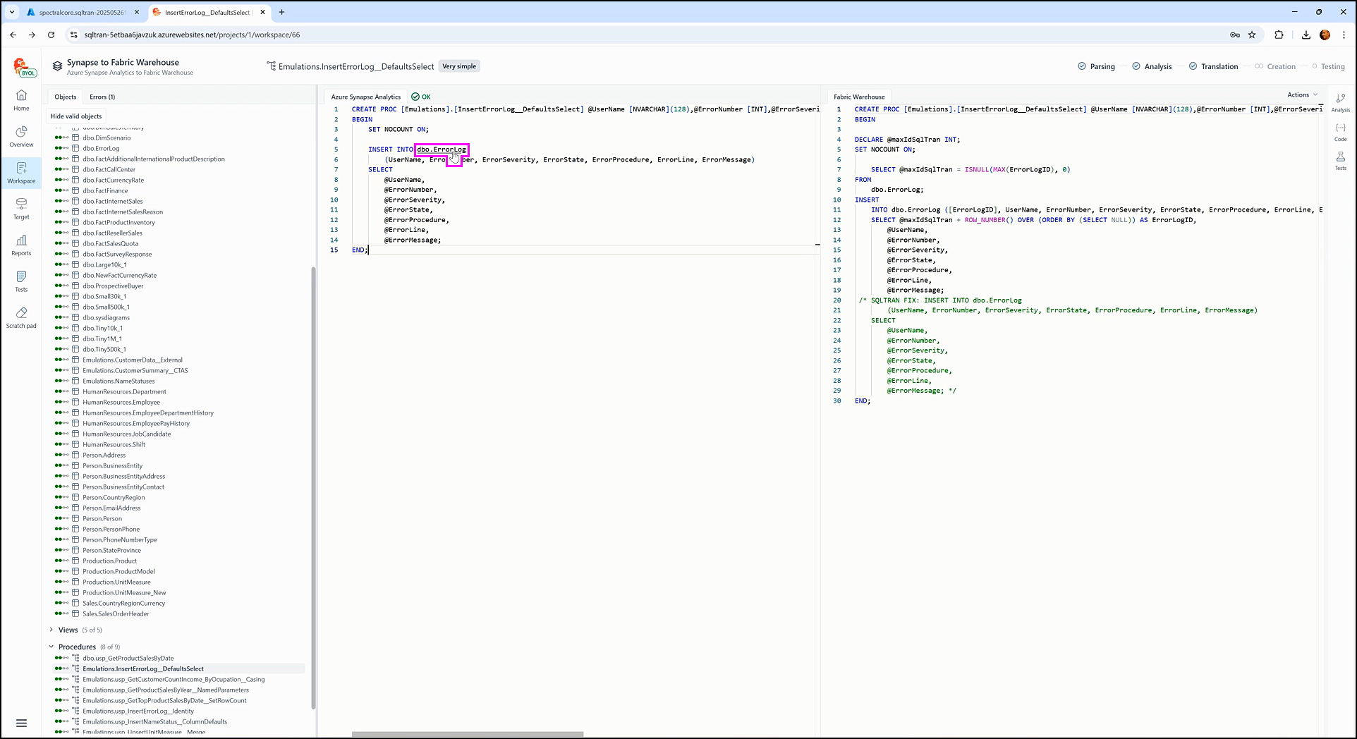
Source and target panes
When an object is selected in the Objects tree, SQL Tran displays:
- The original SQL code from the source system (e.g.,
Azure Synapse Analytics) in the source pane. - The translated SQL code for the target system (e.g.,
Fabric Warehouse) in the target pane.
You can inspect objects such as types, tables, views, procedures, and functions by selecting them in the Objects tree. There are also other ways to navigate to and inspect database objects and their code. These additional navigation methods are explored in other sections of this document.
Actions dropdown
Positioned in the top-right corner of the code editor pane, the Actions dropdown provides a set of operations that apply to the currently selected database object. These actions are identical to those available through the context menu when right-clicking an object in the Objects tree.
The availability of each action depends on several factors, such as the current state of the object and whether connections to the staging databases have been configured. We’ll explore these operations in detail as we encounter them throughout the training.
Side panel
On the right side of the screen is the side panel, which is initially collapsed to maximize workspace. It contains:
AnalysisCodeTests
Clicking any section expands the side panel and opens the selected tab. The side panel can be collapsed again using its collapse button.
Each section of the side panel is covered in more detail below.
Analysis tab
SQL Tran has a full static analysis engine that is extremely fast and capable of processing even the largest databases in a short time.
As SQL Tran processes the source database, it performs static analysis and dependency mapping, building a complete data model of the database objects and their relationships.
The Analysis tab displays this dependency information for the currently selected object, organized into several groups.
The Depends on group shows other database objects that the selected object depends on.
The Referenced by group lists the objects that reference the selected object.
If there are unresolved references, they are displayed under the Broken references group.
Code tab
The Code tab provides a semantic model view of the selected object’s SQL code and offers two ways to explore the SQL code structure for the selected object.
In the Statements view, SQL Tran shows a hierarchical list of SQL statements from the source code. Selecting a statement highlights the corresponding code in the source editor. In the header, statistics display the number of statements and the total lines of code (LoC).
In the Nodes view, SQL Tran displays a detailed semantic model tree of SQL language elements used in the source code. Selecting a node highlights the corresponding code in the source editor. The statistics in the header now shows the number of nodes and the total lines of code (LoC).
The header also includes expand and collapse buttons, represented by icons. These buttons allow you to expand or collapse the entire tree. You can also manually expand and collapse individual nodes by clicking them.
Tests tab
The Tests tab allows you to create and run tests on the selected object. In this demonstration, all test functionality is disabled because database connections have not yet been configured.
We’ll configure connections soon and explore the testing features in greater detail, as testing is an important capability of SQL Tran.
SQL validation
SQL Tran includes a powerful SQL code editor with integrated validation:
- Syntax errors are underlined in red.
- Unresolved references are underlined in orange.
As you type, errors are also reported next to the source pane’s title bar (e.g., Azure Synapse Analytics). This real-time validation is powered by SQL Tran’s static analysis engine and data lineage tracking.
Go to definition
SQL Tran, like many integrated development environments (IDEs), provides a "Go to definition" feature:
- Place the cursor on an object name and press
F12to navigate to its definition. - Alternatively, hold
CTRLand click an object name to navigate directly to its definition. When you holdCTRLand hover over an object name, it becomes underlined to indicate it can be clicked.
This allows quick navigation to the SQL definition of the database object.
Search objects
SQL Tran provides a powerful search function that makes it easy to find objects by name. This feature is especially useful in large projects with many objects, where finding the right one manually would be cumbersome. It works as follows:
- Press
CTRL + Kto open theFind object by namedialog. - Search results update instantly as you type, supporting partial names and acronyms.
- Clicking a search result navigates directly to that object’s code.
Example: typing the acronym hedh would find HumanResources.EmployeeDepartmentHistory and HumanResources.vEmployeeDepartmentHistory.
Overriding SQL code
SQL Tran allows overriding both source and target SQL code by using the options in the Actions dropdown. The same options are also available from the context menu when right-clicking an object in the Objects tree:
Override source— Enables editing the source SQL.Override target— Enables editing the translated SQL.Revert to original— Restores the original SQL. This option is initially unavailable and becomes available once an override has been made.
Overridden objects are visually distinguished in the following ways:
Source overriddenorTarget overriddenlabels appear next to the object's name in the header.- A pen icon appears next to the object’s name in the
Objectstree.
Ignoring objects
You can exclude objects from processing by using the Ignore this object option, available both in the Actions dropdown and in the context menu on the Objects tree.
Ignored objects are shown with a strikethrough on their name. Instead of displaying translated SQL, SQL Tran shows a comment in the target pane indicating that the object has been manually ignored.
Objects can be unignored by selecting Unignore this object from the same menus. This option is initially unavailable and becomes available once the object is marked as ignored.
